设定 Google 快速登录
顾客除了可以使用 Email 注册成为会员外,SHOPLINE 也提供使用 Google 帐号登录的功能,让顾客可以快速一键注册/登录您的商店。
一键使用 Google 帐号登录为 Google 所开发的功能,是在 Google 云平台获取客户端 ID 和客户端密钥才能完成的功能。 需要先在 Google 云平台完成前置流程再回到商店后台进行配置,由于设定步骤较多,敬请耐心并依照步骤进行设定。若有画面与此说明不符或是有相关问题的状况,请截取您的屏幕操作画面,提供后台线上顾问帮您确认。
顾客除了可以使用 Email 注册成为会员外,SHOPLINE 也提供使用 Google 帐号登录的功能,让顾客可以快速一键注册/登录您的商店。
一键使用 Google 帐号登录为 Google 所开发的功能,是在 Google 云平台获取客户端 ID 和客户端密钥才能完成的功能。 需要先在 Google 云平台完成前置流程再回到商店后台进行配置,由于设定步骤较多,敬请耐心并依照步骤进行设定。若有画面与此说明不符或是有相关问题的状况,请截取您的屏幕操作画面,提供后台线上顾问帮您确认。
操作步骤
设定 Google 快速登录需要先在 Google 云平台获取客户端 ID 和客户端密钥,再添加到 SHOPLINE 后台,具体可以参考以下步骤:
- 在 Google 云平台获取客户端 ID 和客户端密钥。
打开 https://console.cloud.google.com,登录Google账号。 - 点击【OAuth 同意屏幕 (OAuth consent screen)】,新建项目,自定义输入项目名称后点击【创建】。
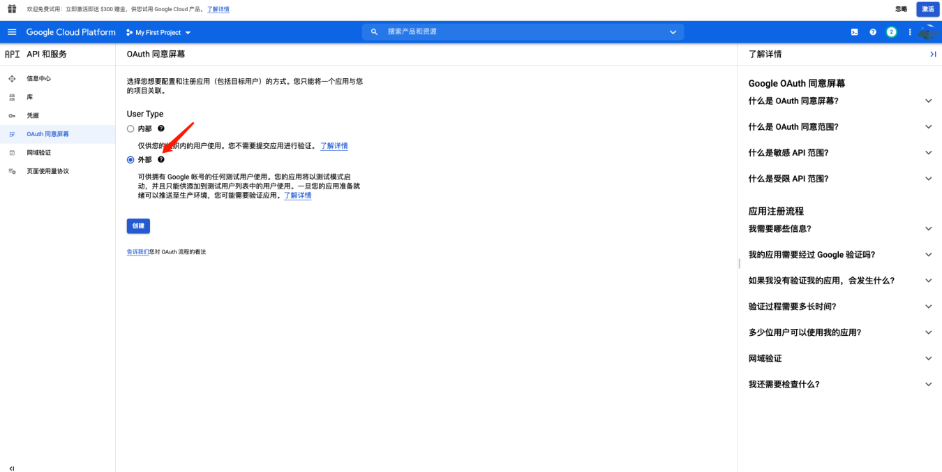
- 选择 User Type 为【外部】,点击【创建】。
- 填写【应用名称】和【电子邮件】,并点击【保存并继续】。
- 进入范围页面,点击【保存并继续】。
- 进入测试用户页面,点击【保存并继续】。
- 完成配置,点击【返回信息中心】。
- 点击【凭据】>【创建凭据】>【OAuth 客户端 ID】。
- 选择【应用类型】为【Web应用】。
- 已获得授权的 JavaScript 来源:把域名填入【URl】,此处需要填写您的店铺前台网址。
-
已获得授权的重定向 URI:把店铺的登录链接填写至【URl】。所需填写的 URL 取决于您使用的是【经典客户账户】、【新客户账户】,或两者同时启用。
经典客户账户
在您的商店域名后添加 "/user/signIn"。例如:
-
如果您的商店域名是:https://abcd.myshopline.com
您的登录 URL 将为:https://abcd.myshopline.com/user/signIn
-
如果您使用自定义域名:https://abcd.wxyz.com
您的登录 URL 将为:https://abcd.wxyz.com/user/signIn
新客户账户
在您的商店域名后添加 "/account/signIn"。例如:
-
如果您的商店域名是:https://abcd.myshopline.com
您的登录 URL 将为:https://abcd.myshopline.com/account/signIn
-
如果您使用自定义域名:https://abcd.wxyz.com
您的登录 URL 将为:https://abcd.wxyz.com/account/signIn
如果同时启用经典客户账户与新客户账户
请在该栏位中输入两个登录 URL,每个 URL 各占一行(使用回车键分隔)。
备注:
- 以上 URL 仅供示例参考。请输入您实际的商店网址。您可以参考商店的首页网址。
- 若遇到err400 : redirect_uri_mismatch;请检查在线商店登录页面复制的链接与重定向链接是否完全一致
-
- 点击【创建】。
- 获取【客户端ID】以及【客户端密钥】。
此处的【客户端ID】以及【客户端密钥】,对应 SHOPLINE 后台弹窗内的【App ID】和【App Secret】。 - 点击【OAuth 同意屏幕 (OAuth consent screen)】,将发布状态改为【发布】。
点击【发布 APP】按钮,在弹窗内点击【确认】。 -
完成以上操作后,您的客户端 ID 和客户端密钥就已经设置完成啦!接下来需要将在 Google 处获得的客户端 ID 和客户端密钥对应填写至 SHOPLINE 后台。在 SHOPLINE admin 中,点击【设置】>【客户账户】>【通用设置】>【通过社交媒体登录】,找到【Google 登录】选项并点击【连接】。
-
在弹出的窗口中输入从 Google Cloud 获取的【App ID】和【App Secret】,选择是否【开启引导登录】,然后点击【保存】。
-
完成后,Google 登录选项将显示为【已连接】状态。根据您的业务需求,在【适用账户类型】区块中选择是否为【经典客户账户】、【新客户账户】,或同时为两者启用第三方登录功能。
- 完成以上操作后,您的客户就可以通过 Google 登录店铺了!